Erindale Woodford氏は11月21日(金)、Blenderのジオメトリノードによる中世の儀礼用甲冑のメイキング動画を同氏YouTubeチャンネルで公開した。プロジェクトの.blendファイルは同氏Patreonで無償提供されている。
Optimisation was not a consideration (my Macbook Air was not excited about this)
— erindale.xyz (@erindale_xyz) November 20, 2025
I'll share the file and timelapse soon pic.twitter.com/f00XUrEp5K
甲冑の滑らかな曲面の作成には、Woodford氏が自作したノードグループ「Bi-rail Loft Tool」を用いている。2本のガイドレールの間に断面形状を走らせて面を生成する、CADソフトに見られるような機能。通常のBlenderの機能である「カーブのメッシュ化(Curve to Mesh)」では断面のサイズが均一になりがちなところ、「Bi-rail Loft Tool」ではレールの間隔に応じて断面が伸縮するため、身体のラインに吸い付くような有機的なフィット感を実現できる。
甲冑表面を覆う金銀線細工のような装飾は、ノイズフィールドを用いて頂点を押し出し、有機的なねじれやながれを生み出すテクニックが用いられている。単にカーブに沿ってオブジェクトを配置するのではなく、直線の状態で作成したメッシュを、カーブの接線(Tangent)と法線(Normal)に基づいて外積計算された座標空間へと変形させている。これにより、複雑にうねる装飾であっても、メッシュが破綻することなくガイドカーブへ滑らかに追従できる。
▲金銀線細工のような装飾
無数にある宝石のブローチもプロシージャルに生成。ICO球を変形して花や葉のような有機的な形状をつくり出し、そのオブジェクトの空間座標を0〜1の範囲内に正規化、そしてターゲットとなるメッシュのUV座標と照合することでテクスチャのように吸着させている。
▲肩部分の宝石のブローチ
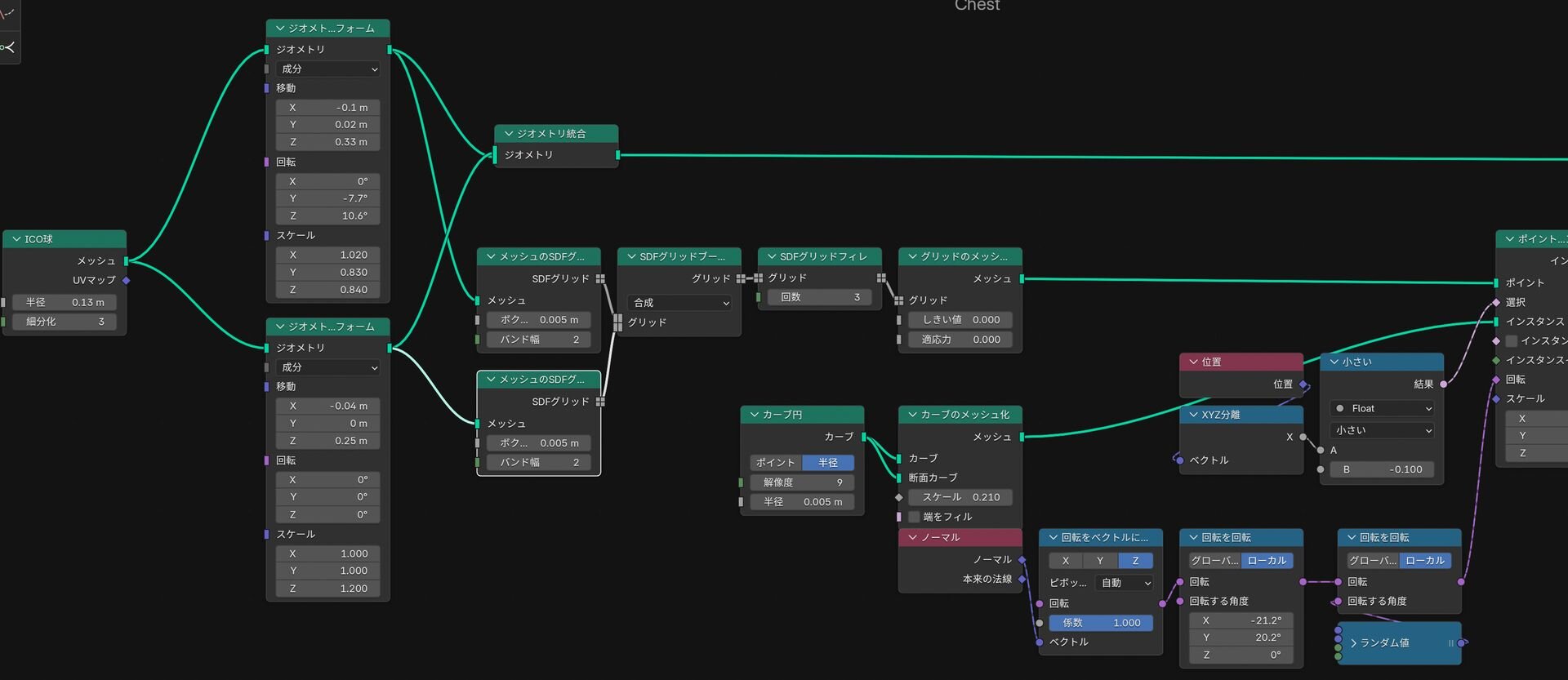
仕上げ段階では情報量を増やすため、ランダムにパネルを持ち上げたり、エッジを抽出してパイピング処理を施したりしている。また、肩パーツの内部を埋める詰め物(Blocker)表現にはSDFブーリアンを用いている。複数のICO球からメッシュのSDFグリッド化(Mesh to SDF Grid)、SDFグリッドブーリアン(SDF Grid Boolean)、SDFグリッドフィレ(SDF Grid Fillet)の順にノードを接続し、滑らかに結合した、有機的で塊感のあるベース形状をつくっている。
▲SDF関連ノードを用いて球体から滑らかな詰め物オブジェクトを作成
■Nodevember Day 8 - Bejewelled(Patreon)
https://www.patreon.com/posts/nodevember-day-8-144050634
CGWORLD関連情報
●Blender Studio、Blender 5.0の高品質なキャラクターリグプロジェクト「Storm」公開! アドオンベースのボディリグ、カスタムフェイシャルリグ、アドオンを提供
Blender StudioがBlender 5.0向けに設計された新しいキャラクターリグ「Storm」を公開。Blender 5.0のリギングワークフローと機能開発に大きく貢献した実践的なプロジェクトで、アドオン「CloudRig」を用いたボディリグ、リボンガイド・シェイプキー・ラティス変形を組み合わせたカスタムフェイシャルリグ、補正シェイプキーを効率的に作成できる「Pose Shape Key」アドオンなどを、Blender Studioの有料サブスクライバー向けに提供する。ライセンスはCC-BY(クリエイティブ・コモンズ 表示)。
https://cgworld.jp/flashnews/01-202512-Storm.html
●Blenderによる“猫の粒子化”動画が話題! ジオメトリノードを駆使したリアルタイム4D Gaussian Splatting、公式から5.0対応デモファイル配布
Zhi Wang氏が開発した、Blender 5.0で動作するジオメトリノードを使ったリアルタイム4D Gaussian Splattingのデモファイルが話題。公式サイトのDemo Filesセクションで公開されている。デモファイルはCC-BY(表示、クレジットの表示がある限り自由な利用を許可)で提供されている。
https://cgworld.jp/flashnews/01-202511-Realtime4DGS.html
●「Blender 5.0」正式リリース! VSEとコンポジターの統合、グリースペンシル強化、ACESネイティブ対応、UV選択同期の改善など更新多数
「Blender 5.0」が正式にリリースされ、公式サイトからダウンロード可能となった。UI改善からモデリング、アニメーションまで各種機能の拡充に加え、プロの映像制作パイプラインにかかわるカラーマネジメントやポスプロワークフローの進化、そしてグリースペンシルの強化まで、多岐にわたる更新が含まれている。
https://cgworld.jp/flashnews/01-202511-Blender50.html