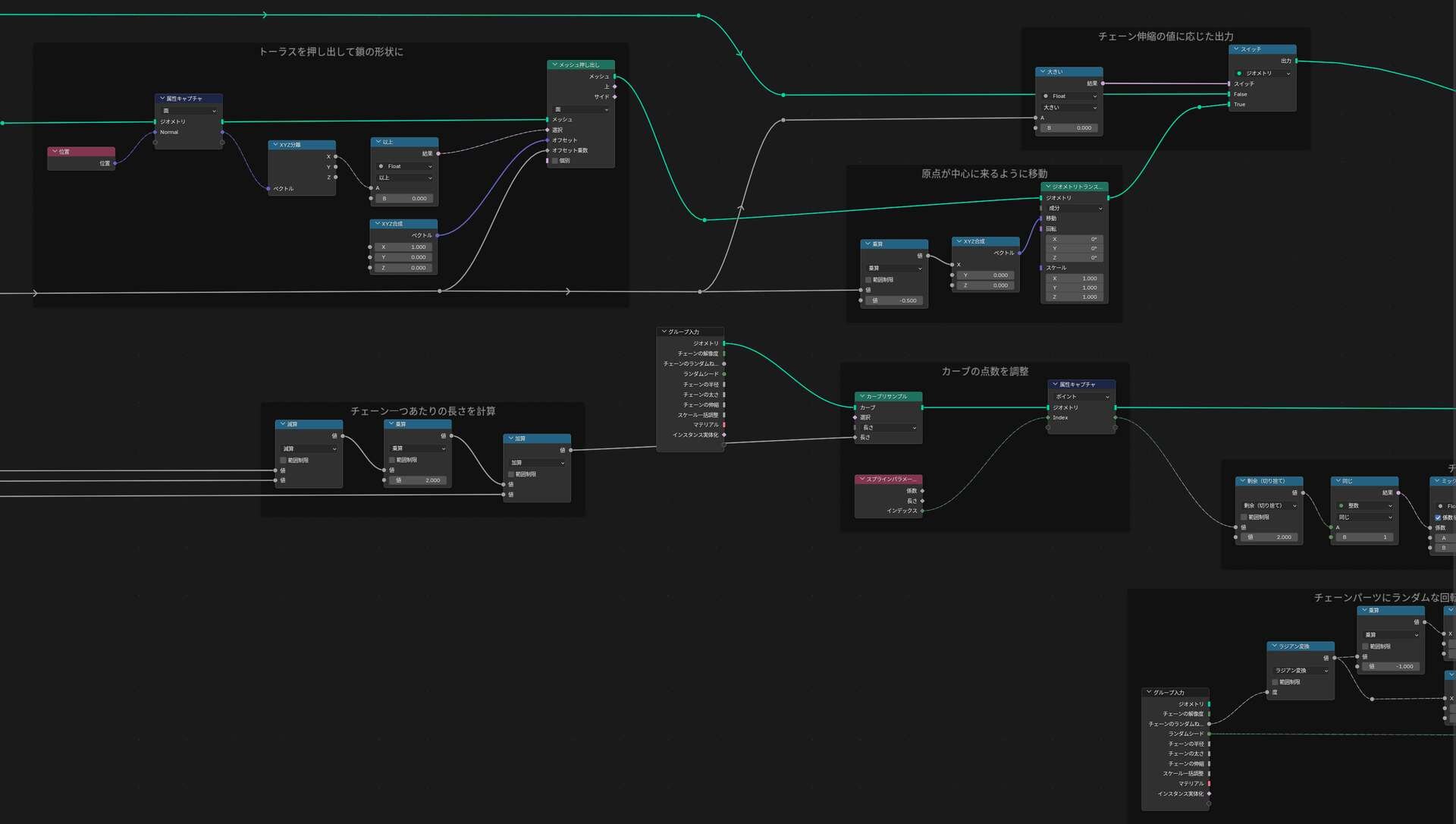
背景イラストレーター・カミワダ テル氏は12月25日(木)、無料のBlenderツール「Blender チェーンジェネレータ」をBOOTHでリリースした。ジオメトリノードベースのツールで、カーブに沿って自動でチェーンを生成できる。対応するBlenderはバージョン4.3以降、5.0でも動作確認済み。商用利用可、クレジット記載も不要とのこと。
Blender用のチェーンジェネレータをboothで配布してます!
— カミワダ テル (@T_Kamiwada) December 25, 2025
誰でも無料でダウンロードできるのでぜひ使ってみてくださいhttps://t.co/WRNzcsXKzj#Blender #b3d pic.twitter.com/jjfXsmoI95
なお、モディファイアーの適用ができない不具合に対しての対応方法がダウンロードファイル内のテキストファイルに追記されている(インスタンス実体化にチェックを入れてカーブを選択し、右クリックメニューから「変換」→「メッシュ」を実行する)。
配布中のチェーンジェネレータですが、モディファイアが適用できないという不具合報告をいただきまして、「使用方法.txt」に対応方法を追記しました。
— カミワダ テル (@T_Kamiwada) January 4, 2026
もし同様の現象でお困りの方がいましたら、再DLにて最新版をご確認ください。
(ジェネレータ本体は変更ありません)https://t.co/WRNzcsXKzj
■【無料配布】Blender チェーンジェネレータ(ver1.0)(BOOTH)
https://teru-kamiwada.booth.pm/items/7689056
CGWORLD関連情報
●無料Blenderアドオン「Mesh Wrap by KIRI Engine v1.0.0」リリース! 3Dスキャンした地形・レンガ・サーフェスなどを、ベースメッシュに対して自然にラップ
KIRI Innovationsが無料のBlenderアドオン「Mesh Wrap by KIRI Engine v1.0.0」をリリース。3Dスキャンされた地形データやレンガ、複雑なサーフェス構造などを、引きつりや過度な変形を起こさずに、ベースとなるメッシュに対して自然に巻き付けることができる。推奨動作環境はBlender 4.5~5.0。
https://cgworld.jp/flashnews/01-202512-MeshWrap.html
●Blenderユーザーを標的としたマルウェアが拡散、外部サイトからの.blendファイルダウンロードに注意しPythonスクリプトの自動実行設定の再確認を
Morphisecが、Blenderユーザーを標的とした、新たなサイバー攻撃キャンペーンに関する調査結果を同社ブログで発表。この攻撃はロシアに関連する脅威アクターによるものと見られ、悪意のあるBlenderファイル(.blend)を通じて、情報窃取型マルウェア「Stealc v2」を拡散させているという。
https://cgworld.jp/flashnews/01-202512-Blender-Malware.html
●Blenderアドオン「Simple animation graph」アップデート! 軌跡の描写により直感的に2D/3Dアニメーションを適用、フルポーズ3Dアニメーション、Blender 5.0対応
Dédouzeがアニメーション制作Blenderアドオン「Simple animation graph」のアップデートをGumroadでリリース。アーマチュアやオブジェクトグループなどのアニメーションに対応し、単一のボーンやオブジェクトを正確な軌跡でアニメーションさせる機能も搭載。対応するBlenderのバージョンは4.1以上(5.0対応)、価格は16ユーロ(約2,910円)。
https://cgworld.jp/flashnews/01-202512-SimAnimGraph.html